Nghiên cứu giúp đánh giá hiệu quả của hệ thống xử lý nước thải tại một công ty cảng nằm bên bờ phải sông Đồng Nai, tỉnh Bình Dương. Nước thải phát sinh từ các hoạt động sinh hoạt và sản xuất tại cảng chứa hàm lượng dầu mỡ khoáng và các hợp chất hữu cơ, cùng với hàm lượng Nitơ cao, đòi hỏi công nghệ xử lý hiệu quả.
Hệ thống xử lý nước thải được áp dụng tại cảng có công suất 300 m³/ngày.đêm, sử dụng phương pháp xử lý sinh học thiếu khí (Anoxic) kết hợp bể sinh học hiếu khí FBR. Kết quả đo đạc và phân tích chất lượng nước thải sau xử lý từ năm 2022 đến tháng 6/2023 cho thấy các thông số đều đạt QCVN 40:2011/BTNMT, cột A, chứng minh hệ thống xử lý hoạt động hiệu quả và ổn định, đảm bảo BVMT và sức khỏe cộng đồng.
Từ khoá: Công ty cảng, dầu mỡ, xử lý sinh học, bể hiếu khí FBR.
Đặt vấn đề
Trong bối cảnh phát triển công nghiệp và đô thị hóa mạnh mẽ, việc quản lý và xử lý nước thải hiệu quả trở thành một yêu cầu cấp thiết để BVMT và sức khỏe cộng đồng. Nước thải từ các khu công nghiệp và cảng biển, nếu không được xử lý đúng cách, có thể gây ô nhiễm nghiêm trọng nguồn nước mặt và nước ngầm, ảnh hưởng tiêu cực đến hệ sinh thái và con người. Theo Tổ chức Y tế Thế giới (WHO), ô nhiễm nước thải công nghiệp là một trong những nguyên nhân chính gây ra các bệnh liên quan đến nước, bao gồm các bệnh về da, tiêu hóa, và hô hấp [1-2].
Tại tỉnh Bình Dương, với tốc độ công nghiệp hóa nhanh, nhu cầu sử dụng nước và xử lý nước thải ngày càng tăng cao. Cảng nghiên cứu trong bài báo này nằm bên bờ sông Đồng Nai, là một khu vực có hoạt động công nghiệp sôi động. Cảng này không chỉ phục vụ cho việc bốc dỡ hàng hóa mà còn cung cấp dịch vụ cho nhiều ngành công nghiệp khác nhau, tạo ra một lượng lớn nước thải cần được xử lý. Các nghiên cứu trước đây đã chỉ ra rằng công nghệ xử lý sinh học, đặc biệt là quá trình nitrat hoá (nitrification) và khử nitrat (denitrification), có hiệu quả cao trong việc loại bỏ các chất ô nhiễm như Nitơ và các hợp chất hữu cơ dễ phân hủy sinh học trong nước thải. Tuy nhiên, việc áp dụng các công nghệ này cần được kiểm chứng qua các nghiên cứu thực tiễn để đảm bảo hiệu quả xử lý và tuân thủ các tiêu chuẩn môi trường hiện hành [3-6]. Do đó, nghiên cứu này được thực hiện nhằm đánh giá hiệu quả của hệ thống xử lý nước thải tại công ty cảng trên sông Đồng Nai, với công nghệ xử lý sinh học thiếu khí kết hợp bể sinh học hiếu khí FBR, qua đó cung cấp dữ liệu thực tiễn và đề xuất các giải pháp cải tiến phù hợp.
Đối tượng và phương pháp nghiên cứu
Đối tượng
Công ty cảng nằm bên bờ phải sông Đồng Nai, trên trục tỉnh lộ 747 nối liền tỉnh Bình Phước với TP. Thủ Dầu Một tỉnh Bình Dương. Cảng cách Quốc lộ 13 khoảng 10 km.
Phương pháp quan trắc đối với nước thải
Mẫu nước thải để đo đạc, phân tích, đánh giá hiệu quả của toàn bộ công trình xử lý nước thải bảo đảm phù hợp với TCVN 5999:1995 (ISO 5667-10:1992) về chất lượng nước - lấy mẫu và hướng dẫn lấy mẫu nước thải và Thông tư số 10/2021/TT-BTNMT ngày 30 tháng 6 năm 2021 của Bộ Tài nguyên và Môi trường. Phương pháp quan trắc lấy mẫu tổ hợp: Một mẫu tổ hợp được lấy theo thời gian gồm 03 mẫu đơn lấy ở 03 thời điểm khác nhau trong ngày (sáng, trưa - chiều, chiều - tối) được trộn đều với nhau. Vị trí lấy mẫu là nước thải sau hệ thống xử lý. Các thông số đo đạc và phân tích: pH, BOD5, COD, TSS, Tổng Nito, tổng Phospho, dầu mỡ khoáng, tổng Coliforms. Điều kiện lấy mẫu: Thời tiết khô ráo, không mưa.
Kết quả phân tích chất lượng nước thải
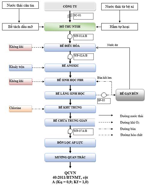
Nguồn cung cấp nước được lấy từ nguồn nước cấp thủy cục được lắp đặt chạy dọc theo đường tỉnh lộ ĐT747A. Nhu cầu sử dụng nước của cảng gồm: Nước sinh hoạt bao gồm nước phục vụ cho nhân viên, nhà ăn; nước sinh hoạt phục vụ cho nhân viên hải quan, nhân viên các văn phòng cho thuê, khách vãng lai, thủy thủ; nước phục vụ xưởng bảo trì thiết bị; Nước dùng cho tưới cây xanh; nước dùng cho phòng cháy chữa cháy. Nhu cầu sử dụng nước cao nhất hiện nay của cơ sở giai đoạn 1 khoảng 34 m3/ngày.đêm. Lượng nước thải phát sinh tại cơ sở sẽ được Công ty thu gom xử lý đạt QCVN 40:2011/BTNMT cột A (Kq = 0,9, Kf = 1,0) trước khi thoát ra sông Đồng Nai. Sơ đồ công nghệ xử lý nước thải công suất 300 m3/ngày đêm của cở sở được trình bày trong Hình 1. Thành phần ô nhiễm chính của nước thải phát sinh tại cơ sở chứa hàm lượng lớn dầu mỡ khó phân hủy sinh học và các hợp chất hữu cơ dễ phân hủy sinh học. Ngoài ra, nước thải còn chứa hàm lượng Nitơ cao, được xem là một trong những chỉ tiêu khó xử lý hơn cả trong nước thải sinh hoạt. Do đó, việc lựa chọn công nghệ phù hợp là điều kiện tiên quyết trong kế hoạch đầu tư xây dựng hệ thống xử lý nước thải trên. Cơ sở dụng phương pháp xử lý sinh học thiếu khí (Anoxic) kết hợp bể sinh học hiếu khí FBR. Ưu điểm nổi bật của bể FBR là diễn ra cả hai quá trình ntritrat hoá (nitrification) và khử nitrat (denitrification) do đó khả năng khử nitơ còn trong nước thải rất cao. Kết quả đo đạc phân tích chất lượng nước thải sau hệ thống xử lý nước thải năm 2022 – 6/2023 được trình bày trong bảng 1. Qua kết quả quan trắc được cho thấy tất cả các thông số đều đạt QCVN 40:2011/BTNMT, cột A, Kq = 0,9, Kf = 1,0. Hệ thống xử lý nước thải hoạt động hiệu quả và ổn định.
Hình 1. Sơ đồ công nghệ xử lý nước thải công suất 300 m3/ngày đêm của cơ sở.
.png)
Bảng 1. Kết quả quan trắc nước thải sau xử lý từ 2022-06/2023 của cơ sở.
.jpg)
Kết luận
Nghiên cứu này đánh giá hiệu quả hệ thống xử lý nước thải tại một công ty cảng bên bờ phải sông Đồng Nai, Bình Dương. Hệ thống, với công suất 300 m³/ngày.đêm, áp dụng công nghệ xử lý sinh học thiếu khí (Anoxic) và bể sinh học hiếu khí FBR, cho thấy khả năng loại bỏ các chất ô nhiễm, bao gồm dầu mỡ khó phân hủy sinh học, các hợp chất hữu cơ, và Nitơ. Kết quả quan trắc từ năm 2022 đến tháng 6/2023 cho thấy tất cả các thông số đều đạt QCVN 40:2011/BTNMT, cột A, chứng tỏ hệ thống hoạt động hiệu quả và ổn định. Việc áp dụng công nghệ tiên tiến này không chỉ BVMT mà còn góp phần phát triển bền vững, đáp ứng các tiêu chuẩn môi trường hiện hành.
Tài liệu tham khảo
1. World Health Organization. (2020). Water pollution and its impact on human health. Geneva: WHO;
2. Wang, L., Zhang, Y., Wang, L., & Zhang, W. (2017). “Industrial wastewater treatment and health risks from effluent exposure to chemical pollutants.” Environmental International, 99, 207-215;
3. Sepehri, A., & Sarrafzadeh, M. H. (2018). “Biological technologies for industrial wastewater treatment.” Journal of Environmental Health Science and Engineering, 16(1), 81-94;
4. Chen, Z., Chen, Y., & Cheng, Y. (2021). “Simultaneous nitrification-denitrification and phosphorus removal in industrial wastewater treatment.” Chemical Engineering Journal, 426, 130885;
5. Mohanty, S., & Vigneswaran, S. (2017). “Water treatment for pollution control in industrial processes.” Environmental Technology Reviews, 6(1), 89-104;
6. Yu, G., He, Z., & Liu, H. (2019). “Evaluation of biological treatment processes for industrial wastewater: A review.” Bioresource Technology, 282, 407-415.
TRẦN THANH NHÃ
Trường Đại học Thủ Dầu Một
Nguồn: Tạp chí Tài nguyên và Môi trường số 11+12 năm 2024